Astera AI Agent Builder (Coming soon)
Days
Hours
Minutes

Coming Soon 📢

Document Lifecycle Automation: Easily process documents of any format, from any source, at scale with AI-driven automation.

Automating Data Warehouse Delivery

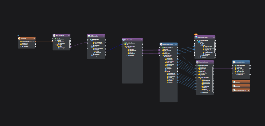
How Astera Centerprise Uses Agentic AI to Turn Data Models into Dimension Loads, Fact Lookups, and SCD Logic

Data Integration2025-11-24T15:50:52+00:00

DATA INTEGRATION

Build Data Pipelines with Natural Language Prompts

Harness AI to design, transform, and automate data pipelines in minutes – with natural language prompts, 200+ smart transformations, and zero coding.

Why Integration Creates Value?

Create flexible pipelines that adapt to any data project big or small

Apply advanced transformations and validations without writing code

Orchestrate repeatable workflows with scheduling and monitoring

Empower both engineers and analysts with a unified, no-code platform

Build Pipelines Without Limits

With Astera Centerprise, you unlock a unified, AI-empowered platform that handles every integration challenge be it cleansing, transformation, or real-time APIs. Build smart, build fast, and scale without friction.

How Astera Powers Your Data Integration

Astera gives you an end-to-end integration platform built for speed, flexibility, and scale.

Visual & AI-Powered Design

Build pipelines through drag-and-drop or natural language prompts.

200+ Built-In Transformations

Cleanse, filter, validate, enrich, and prepare data with no code.

Extensive Connectivity

Integrate with databases, files, applications, APIs, and cloud services.

CDC for Incremental Loads

Efficient updates without full reloads

Real-Time Readiness

Publish pipelines as APIs for instant data delivery.

Validation Safeguards

Ensure accuracy with inline profiling, cleansing, and error handling.

Unified Monitoring

Schedule, orchestrate, and track pipelines from one dashboard.

Hybrid Support

Deploy seamlessly across on-premises, cloud, or multi-cloud environments.

Powerful Features Designed for Your Needs
Visual & AI-Powered Design
Connect icon

Build pipelines through drag-and-drop or natural language prompts.

200+ Built-In Transformations
Connect icon

Cleanse, filter, validate, enrich, and prepare data with no code.

Extensive Connectivity
Connect icon

Integrate with databases, files, applications, APIs, and cloud services.

CDC for Incremental Loads
Connect icon

Efficient updates without full reloads

Real-Time Readiness

Publish pipelines as APIs for instant data delivery.

Validation Safeguards

Ensure accuracy with inline profiling, cleansing, and error handling.

Unified Monitoring

Schedule, orchestrate, and track pipelines from one dashboard.

Hybrid Support

Deploy seamlessly across on-premises, cloud, or multi-cloud environments.

The Results You’ll See 

0 x

Faster Setup

Reduce timelines
from weeks to
hours
0 %

Less ongoing effort

for pipeline management

0 x

Faster insights

deliver reliable analytics to every
business function

0 x

Faster onboarding

Reduce timelines
from weeks to
hours