Experience Code-Free Connectivity to CRMs using Astera CAPI Connectors
If you use a CRM system and want to integrate it with your applications and systems, you can use Astera’s Custom API (CAPI) Connectors for seamless connectivity within minutes. Connecting to a CRM system is ideal because it enables you to get your data in a centralized location, eliminating the need to download files every time you want to access your CRM data. In this blog, we’ll show you how to connect your CRM system using Astera’s CAPI Connectors.
Astera CAPI Connectors
Astera CAPI Connectors enable seamless connectivity to various CRMs, BI tools, drives, databases, social media, and other platforms through API integration.
Our GitHub repository offers a diverse collection of API-based connectors, ensuring effortless access to data from a wide range of sources and making it part of your data pipelines. The key benefits of Astera CAPI Connectors include:
- User-Friendly Interface: CAPI Connectors simplify the connectivity process by offering a drag-and-drop functionality. This intuitive interface empowers users to connect with any platform that supports API effortlessly.
- Streamline Workflows: With a vast collection of API-based connectors available in the GitHub repository, you have the flexibility to connect with various systems and platforms.
- Customization Options: If you don’t find the desired connector in the existing list, Astera CAPI Connectors offer the advantage of creating custom connectors within a few hours.
- Time and Cost Savings: By providing an extensive range of pre-built connectors and the ability to create custom connectors quickly, Astera CAPI Connectors saves both time and costs associated with developing connectivity solutions from scratch.
Using CAPI Connectors, you can create and maintain custom API collections even if the API provider does not offer existing documentation for its APIs.
Connect your CRM system Using Astera’s CAPI Connector
Step 1: Click the Import API button in the API Browser. The API Browser shows a consolidated view to import, maintain and access all your CAPI connectors.

Step 2: Set the API Import Source as Custom Connectors. Let’s say you want to connect to AgileCRM. In the Connectors field, select Agile CRM and import it to the project.

Step 3: Configure the API Server URL and add authentication details.

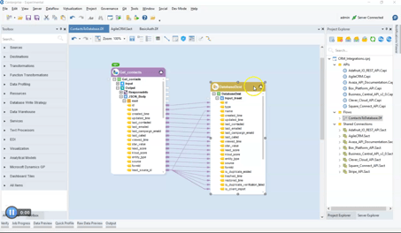
Step 4: To the left, you have all API operations for Agile CRM data resources available in the API Browser. In this example, we have simply drag-and-drop List Contacts and add it to the flow designer.

Step 5: You can simply transform and write the data of your choice to your desired destination, which can be an application or a database. In this example, we’ve exported the List Contact data to a Database table destination.

Step 6: Using the data preview feature, you can get an instant preview of the output data in the same window. This allows you to review and verify your datasets.

That’s it! In just a few simple steps, you can connect your CRM to your databases, applications, or systems.
Learn More
Create or customize API Collection

Connect to Slate CRM Using Astera
Slate CRM is a Customer Relationship Management (CRM) software designed for higher education institutions. It offers a comprehensive suite of tools for recruitment, admissions, enrollment management, communication, event management, reporting, and analytics. Its features include application processing, communication automation, data segmentation, personalized messaging, event planning, and tracking of engagement metrics.
Using Astera, you can connect to Slate CRM in minutes. Using the steps above, you can create a custom API to connect to Slate CRM in minutes. Since Slate CRM has APIs available for rapid integration, you can readily import the API to be used as a CAPI connector. This means that you can get access to real-time data within minutes. To learn more, contact our sales team today!


