How to Automate Data Extraction from Patient Registration Forms in Healthcare
Automating data extraction from patient registration forms in healthcare is crucial to enhancing patient care efficiency, accuracy, and overall quality. Over 71% of surveyed clinicians in the USA agreed that the volume of patient data available to them is overwhelming. This abundance of data highlights the importance of streamlining the extraction process. Manual extraction is time-consuming and prone to errors, hindering patient safety.
This blog discusses the importance of data extraction in healthcare, the benefits of using AI-powered tools, and how Astera can help automate patient information extraction from registration forms to make it faster and more efficient.
The Role of Data in Patient Care
Patient data includes a wide range of information, such as names, contact details, demographics, medical history, medications, allergies, and test results. Access to this data enables healthcare providers to get a holistic view of the patient’s health, make informed decisions, and deliver personalized care.
By extracting data from medical records, healthcare providers can identify patterns and trends in patient outcomes. This information can then be used to develop evidence-based treatment protocols and guidelines. Furthermore, data extraction allows for the integration of patient data from various sources, such as electronic health records, laboratory systems, and wearable devices. This integration enables healthcare professionals to comprehensively understand the patient’s health status, facilitating more accurate diagnoses and tailored treatment plans.
The Importance of Automating Data Extraction in Healthcare
Manual data extraction is a labor-intensive process that often leads to inconsistencies and inaccuracies. Human errors, such as transcription mistakes and data misinterpretations, pose significant risks to patient safety. Also, the high volume of patient registration forms amplifies the inefficiency of manual data extraction processes.
Additionally, manual data extraction limits the scalability of healthcare systems. As the demand for healthcare services grows, efficient, scalable data management solutions become increasingly important. With automation, healthcare providers can streamline data extraction processes, allowing faster and more reliable access to patient information.
Using an Automated AI-Powered Data Extraction Tool
In the healthcare industry, automation has optimized various aspects of healthcare operations. It involves leveraging cutting-edge technologies like artificial intelligence (AI) to streamline the data extraction process. Sophisticated algorithms and software solutions can automatically scan and extract data from documents and forms, eliminating the need for manual intervention.
These technologies can recognize and interpret various forms of data, such as patient demographics, medical history, and test results. Using an automated AI-powered data extraction tool in healthcare has numerous benefits. Some of these benefits include:
- Faster Data Extraction: The adoption of automation in healthcare expedites the retrieval of critical patient information, proving particularly invaluable in time-sensitive situations. This acceleration in data access plays a pivotal role in streamlining care delivery, making it more efficient and effective.
- Higher Accuracy: Implementing automated data extraction processes in healthcare significantly enhances precision by eliminating the potential for manual errors. This not only improves patient safety but also contributes to more favorable treatment outcomes.
- Cost Savings: The integration of automated processes in healthcare not only boosts efficiency but also leads to substantial cost savings. By minimizing reliance on manual labor, healthcare organizations can allocate resources more judiciously, resulting in improved financial outcomes.
- Improved Data Management and Analysis: Automated data extraction serves as a catalyst for centralizing patient information and fostering better organization. This centralized data not only enhances the overall management of healthcare data but also facilitates insightful analysis, aiding informed decision-making on population health trends, treatment effectiveness, and resource allocation.
- Enhanced Decision-Making: Automation empowers healthcare providers with data-driven insights, ushering in a transformative era in decision-making. This innovative approach revolutionizes choices in patient care, resource allocation, and overall strategy, ultimately leading to improved outcomes and enhanced patient experiences in the healthcare industry.

Astera: The Perfect Tool for Automating Data Capture from Patient Registration Forms
Astera is an advanced AI-powered solution designed to streamline and automate the process of data extraction from patient registration forms. With its advanced features and user-friendly interface, Astera is the perfect tool for healthcare organizations seeking efficiency and accuracy in managing patient information.
Key features of Astera:
- Intelligent Data Extraction: Astera’s AI-driven engine efficiently retrieves information from diverse document layouts by identifying the required fields. It adeptly handles variations across different layouts, ensuring swift and precise extraction.
- Batch Processing: Astera’s batch processing feature simultaneously supports data extraction from multiple documents and forms. This feature streamlines the overall extraction process for enhanced efficiency and productivity.
- Real-Time Processing: Astera’s Scheduler incorporates the File Drop feature, enabling the solution to process and extract information from a file as soon as it appears in a folder, facilitating real-time processing.
- Advanced Data Preparation: Astera has built-in data cleansing and validation capabilities, ensuring the extracted information undergoes thorough scrutiny for accuracy and integrity.
- Error Handling and Logging: Astera offers logging capabilities to capture and track any errors or issues encountered.
- Integration with External Systems: Astera ReportMiner seamlessly integrates with external systems or databases, enabling the direct loading of extracted data into preferred destinations.
Steps to Automate Data Extraction from Patient Registration Forms
Let’s take a use case in which patient data is contained within a PDF form, as shown below. This patient registration form is fillable and has radio buttons, checkboxes, drop-down menu, and text boxes. Astera’s power can be leveraged to perform the data capture process from multiple such forms. One such form is shown below.


Step 1: Configure the PDF Form Source
Within Astera’s main designer, drag and drop a PDF Form Source object on the designer and provide the file path for one of the forms we want to process. With this, we have defined our PDF form as the source.

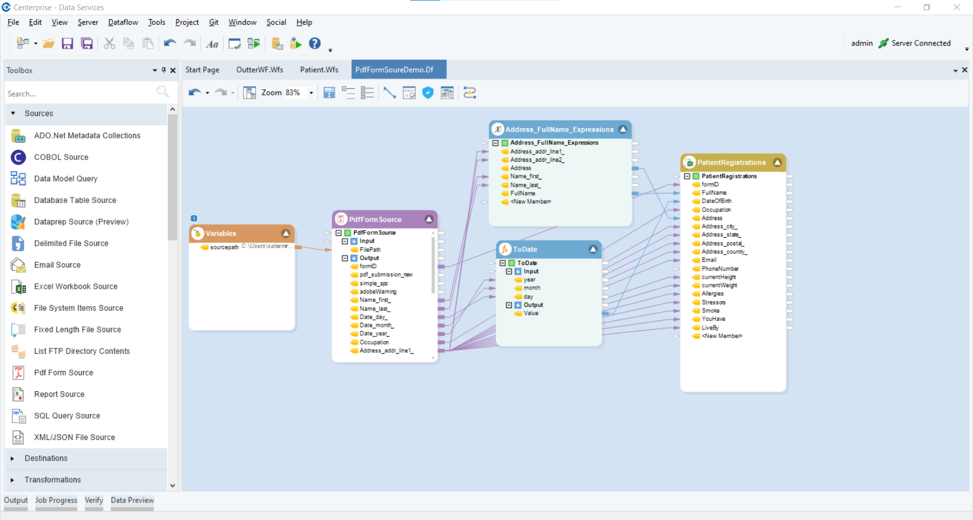
Step 2: Perform Data Transformations and Apply Data Mapping in the Dataflow
- The form collects the first name and last name in different fields. Use an Expression transformation to merge the two fields to get the full name. Use the same transformation to extract a full address field from the multiple address fields in the form.
- The PDF form extracted day, month, and year separately. To get a full date, use the built-in function ToDate available in the toolbox.
- Once all the data transformations are applied, map the extracted data to an Excel destination (check the append to file option to have data from all the forms written to the same file as we run this data pipeline for each form we want to process).

Step 3: Preview Data Instantly
Preview the output to see if data has been extracted correctly.

Step 4: Configure File System Item Source Object to Extract Data from All Files in a Folder
Every healthcare provider must extract data from multiple patient registration pdf forms. To automate this process of extracting data from all the pdf forms in a folder, use the file system item source object and provide the folder path. Map this file system object to a workflow object that defines the processing sequence for each PDF form.

The inner workflow defines the execution of the data pipeline we created to extract data followed by the file action to move the processed file to a dedicated folder once the data extraction process is complete.

Step 5: Schedule to Run This Process Automatically
Use the Job Scheduler to execute the entire process weekly. This way, all new patient registration forms collected over a week will be processed automatically without manual intervention.

The screenshot below shows the preview of the Excel destination file, which has all the extracted data after the execution of the workflow.

Conclusion
The adoption of Astera ReportMiner, with its intelligent data extraction capabilities and user-friendly interface, empowers healthcare providers to overcome the challenges associated with manual methods. By following the outlined steps, healthcare providers can seamlessly integrate Astera ReportMiner into their workflows, ensuring the automated extraction of vital patient information and paving the way for a more efficient and data-driven healthcare system.
Experience the power of Astera with a 14-day free trial or a personalized demo with our experts—unlock the potential of AI-driven form processing today!


