A Comprehensive Guide to Data Mapping: Definition, Techniques, Benefits, & Importance
Data mapping serves as the foundation for effective data management. It provides a holistic view of an organization’s data stack by consolidating its disparate data sources. This consolidated data is then used for analytics, reporting, and business intelligence initiatives, where data is converted into actionable insights.
Data mapping provides the roadmap for where your data is supposed to go to be of value. In other words, data mapping ensures that all the sources are mapped properly so that correct, consistent data reaches its destination every time.
In this blog, we will discuss in depth what data mapping is, its importance, the different types, and, most importantly, how AI is transforming data mapping.
What is Data Mapping?
Data mapping is the process of matching data fields from one source to data fields in another source. It helps ensure that data from one source can be accurately and effectively transformed or transferred to another destination while maintaining its integrity, consistency, and meaning. Data mapping is the initial step of any data process, including:
In simple terms, data mapping lets your different databases talk to each other. These mappings help users link different data values and attributes across the data pipeline to ensure accuracy and avoid data duplication.
For instance, suppose your customer data is stored in two or more different databases. This is a common practice, considering that certain sensitive customer information needs to be protected, and not everyone on the network would have access to it.
Now, you wouldn’t want your analytics or reporting platform to count the same customer twice, right? The solution to this is creating a data map that tells your systems that John Smith in the first database is the same as John Smiths in the second database. This not only ensures accurate analysis and reporting but also nips any risk of data duplication in the bud.
Data Mapping: Why It’s Crucial for Data Management
Data mapping is crucial for the success of data processes such as data integration, data warehousing, data migration, etc. It does this by ensuring seamless and accurate operations. Here’s how:
1. Improved Data Quality
Proper data mapping can improve data quality by aligning disparate data sources, which ensures accuracy and consistency for analytics and reporting.
2. Efficiency through Integration
Data mapping can also help streamline workflows by facilitating interoperability between applications and linking related data fields. It’s also crucial in eliminating data silos, which further improves organizational efficiency and informs decisions.
3. Regulatory Compliance
Organizations dealing with sensitive data must ensure compliance with standards such as GDPR and HIPAA. Data mapping ensures all sensitive fields are securely and privately mapped for audits and compliance-related activities.
4. Eliminates Data Redundancy
Data redundancy or duplication is when identical copies of data are created either intentionally or unintentionally. Data mapping ensures all sources are properly mapped so that errors don’t get duplicated.
5. Data Consistency
Data mapping is also crucial for ensuring data consistency across systems. It does this by standardizing how data fields from disparate sources are matched and transformed to fit the destination’s format.
6. Metadata Management and Lineage
Data mapping supports metadata management and lineage by defining relationships between source and destination data, capturing transformation rules, and documenting data flow. This ensures data transparency, helps track data origins, and ensures compliance with data governance standards.
The Importance of Data Mapping for Modern Enterprises
Apart from the benefits discussed above, data mapping also reduces costs by minimizing errors and saving rework time and resources. Plus, it ensures data processes are scalable by simplifying the incorporation of new data sources and technologies.
Enterprises move data between databases and systems almost regularly to power their business intelligence (BI), analytics, and reporting functions, and data mapping is the first step in ensuring that data flows smoothly between the many sources and destinations.
Companies often employ data solutions to collect data from various external and internal sources and then transform it into a format suitable for the operational and analytical processes.
Here are some processes where data mapping is crucial:
Data Integration
Successful integration requires the same structure for source and target data repositories. However, that is rare. Data mapping helps bridge the differences in the source and destination schemas through data transformation and conversion. This allows enterprises to consolidate information from different data points efficiently.
Data Migration
Data migration is the process of moving data from one system to another, and data mapping can do that seamlessly. While various steps are involved in the process, creating mappings between source and target is one of the most complex and time-consuming tasks, particularly when done manually.
Inaccurate and invalid mappings at this stage can adversely affect the accuracy and completeness of data, leading to the failure of the data migration project. Automated or AI data mapping can successfully migrate data to destinations, such as an on-premises or a cloud data warehouse.
Data Transformation
Since enterprise data resides in various locations and formats, data mapping and data transformation are essential to break information silos and draw insights.
Mapping is the first step in the data transformation process. It brings data to a staging area to be converted to the desired format. After transformation, it is moved to the final destination, the database.
Electronic Data Interchange (EDI) Exchange
Data mapping plays a significant role in EDI file conversion by converting the files into various formats, such as XML, JSON, and Excel. An intuitive tool allows the user to extract data from different sources and utilize built-in transformations and functions to map data to EDI formats without writing a single line of code. It helps perform seamless B2B data exchange.
Types of Data Mapping Techniques
The data mapping technique that you choose depends on your requirements, which mostly include the variety and volume of data. There are four types of mapping techniques:
Manual Data Mapping
If you are hesitant to implement a data mapping tool, the next option is to do it manually. In this case, you have to hand-code and manually map each field from the data source to the target destination. The manual process is not only time-consuming but also prone to errors and places a huge burden on the IT team. Given the amount of data that companies generate today, manual is not the best option.
Semi-Automated Mapping
Semi-automated or schema mapping is when a data integration tool establishes a relationship between a data source and the target schema. IT professionals check the connections made by the schema mapping tool and make any required adjustments.
Once you have made your data flows, you can automate the rest of the mapping process.
Automated Data Mapping
Most companies are shifting towards data automation, given the high volume and variety of data involved. Automated data mapping utilizes a specialized, often zero-code, tool that seamlessly extracts data from multiple sources, transforms it, and then loads it into a destination with minimal manual effort or human oversight.
AI Data Mapping
AI data mapping uses artificial intelligence technologies to automatically map sources and target schemas for data movement. AI-powered mapping can streamline the data integration process by using semantic relationships to map fields between differing schemas.
How Data Mapping Works in Astera
In order to understand how data mapping works with a modern data solution, we look at how Astera maps data step-by-step.
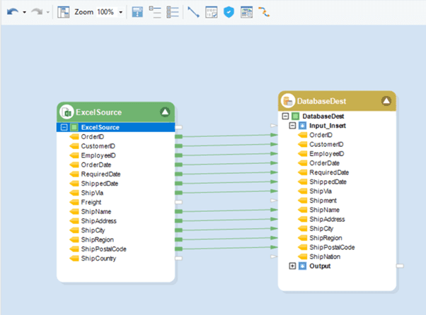
Astera’s AI Automapper leverages AI technologies to understand the context and meaning of the data to link related fields, such as “City” and “Country.”
This can be done with a single click. Let’s look at the following example:


Users can drag and drop sources and map them to destinations, which would automatically link similarly named columns. However, previously columns with different names for the same variable had to be mapped manually.
Now, by clicking on Link Actions to Create Maps Using AI, users can automatically create maps between semantically the same fields, such as ShipCountry and ShipNation.

Now, the fields are correctly mapped. This feature helps map data when the source and destination files are similar with some field name changes.

Users can also use Smart File Source to map dynamic files. This feature enables users to transform and map dynamic data sources to a standardized destination format. Smart File Source also caters to various layouts and supports various output formats, such as JSON, CSV, and TXT files.
Map your data effortlessly with Astera's AI-Driven Semantic Mapping
Let AI map all your sources to the correct destinations for smooth and effortless data integration. Astera's AI-powered semantic data mapping makes data integration easier than ever.
Connect with us for a free trial or a personalized demo.Data Mapping: 5 Important Use Cases
So far, we’ve established that data mapping is a crucial step in most, if not all, data processes. Still, there are certain use cases where accurate data mapping becomes even more important. Let’s take a look at them:
1. Customer Relationship Management (CRM) & Marketing Automation
Curating personalized experiences and ensuring cross-channel consistency are top priorities for marketing and customer experience teams.
For instance, marketing teams can create a unified customer profile by accurately mapping customer data from various sources (website, social media, CRM, etc.). This facilitates personalized marketing campaigns, targeted offers, and improved customer service.
Similarly, marketing teams can ensure consistent messaging and experiences across different marketing channels by mapping customer data to the appropriate channels.
2. Supply Chain Management
By mapping inventory data from all the touchpoints (warehouses, suppliers, etc.), supply chain teams can optimize stock levels, reduce lead times, and prevent stockouts. Similarly, they can also facilitate seamless data exchange with suppliers by accurately mapping product information, order details, and shipment data.
3. Financial Reporting & Analytics
Data mapping also helps finance teams generate consolidated financial statements and detect fraudulent activities. For instance, financial data stored in different systems, such as ERP and accounting software, need to be accurately mapped to a reporting platform to generate consolidated reports.
4. Healthcare & Clinical Research
Data users in healthcare have to maintain data confidentiality and security at all times to comply with regulations such as HIPAA. By securely and accurately mapping patient data (medical records, prescriptions, etc.) for sharing between healthcare providers, healthcare institutions can ensure patient safety and improve care coordination.
Another example is how data mapping facilitates clinical research. Researchers have to accurately map data from clinical trials for data analysis and accelerated drug discovery.
5. Data Warehousing & Business Intelligence
Enterprises building data warehouses for their business intelligence (BI) initiatives have to maintain data quality and perform data transformation to convert data into actionable insights.
This requires mapping data from various sources into a data model, which is then loaded into a data warehouse for data analysis and reporting.
6 Challenges in Data Mapping
Data Heterogeneity
Data often comes from diverse sources, each with its own data formats, structures, and conventions. Mapping data from heterogeneous sources can be tricky due to inconsistencies and differences in data representations.
Data Volume
Large volumes can be difficult to handle in terms of storage, processing, and performance optimization during data mapping. Handling a large volume of data takes more time and also requires substantial computing resources, such as memory and processing power.
Data Quality
Low quality data containing missing values, duplicates, inaccuracies, and inconsistencies makes it difficult to accurately match fields between source and target systems.
Complex Transformations
Some data mapping tasks require complex transformations, such as aggregations, calculations, and conditional logic. You need to be very careful with mapping when implementing these transformations, as too many transformations can quickly make mapping quite complex. It is better to use a visual tool, which makes it easier to see data mappings in real-time.
Data Governance
Data mapping can become more complex when you need to ensure compliance with data governance policies, including privacy regulations like GDPR or HIPAA. In such cases, it is important to manage data access, security, and consent while mapping data.
Schema Evolution
The sources and target destination schema can evolve over time. If you have a long-term project, you need to monitor any changes in the structure and ensure backward compatibility.
6 Data Mapping Best Practices
Even if you are using a data integration solution, it is important to follow the best practices to ensure that you avoid any complexities and map data accurately. Here are some factors you should keep in mind:
Clarify the Business Requirements
Determine why mapping your data is necessary. Is it for data migration, integration, reporting, analytics, or another purpose? Clearly articulate the goals and collaborate with business unit leaders and managers as they can provide insights into how data will be used.
Identify and Map Data
A modern, no-code data integration solution allow you to map objects in a flow simply by dragging and dropping fields of one object to the corresponding fields of the other. These solutions are designed to work with large volumes of intricate data while complying with all General Data Protection Regulation (GDPR) guidelines.
Ensure Data Security
Advanced tools are enriched with many security features that allow you to secure your integration projects by allowing access to restricted users based on user roles. These solutions also allow businesses to carry out a risk analysis of their data.
Automate the Process
Some tools offer automated capabilities to map data to resolve inconsistencies in naming conventions. For instance, Astera users can utilize this feature by creating a synonym file dictionary that includes the current and alternate names of a header field in a table. On runtime, Astera automatically matches these dissimilar fields and extracts data from them.
The automated feature is especially helpful when dealing with large datasets, as it reduces the error probability during mappings.
Maintain Periodically
To ensure an effortlessly running system, you must frame and execute a consistent maintenance schedule. To address the distinctive challenges of a use case, you may have to update or modify a flow at any given point. These alterations can disrupt the mappings and, by extension, your data flow. Therefore, it’s best to ensure the accuracy of your mappings before executing the process.
Features like Instant Data Preview offer transparency into the mappings of any integration flow. This feature allows you to debug complex mappings in real-time and prevent errors before executing the flow.
Keep Data Sharing Records
Data mapping helps identify all the entities with access to datasets. This helps during personal information tracking by utilizing requests and at the time of deletion. Take account of use cases for each mapping, classify applications that use the maps, and document the source-to-target convention of mapping and how it is used in the workflow.
Astera's AI-powered solution not only maps your data but ensures end-to-end data integration. Leverage our unified platform to make the most of your data. The Right Data Integration Platform Can Change The Game
What to Look for in a Data Mapping Solution
The data solution you select for data integration, data migration, or building a data warehouse should have robust data mapping capabilities. Here are some factors that you need to keep in mind before choosing one for your enterprise:
- AI Data Mapping: Solutions that incorporate AI-powered data mapping can help enterprises automate their data tasks while increasing efficiency and accuracy.
- Visual Interface: An intuitive visual interface that allows you to create, edit, and visualize data mappings.
- Connectivity: Support for a wide range of data sources and targets, including databases, file formats, APIs, and cloud services, to enable seamless data integration.
- Data Transformation: Advanced transformation functions, scripting capabilities, and data manipulation features to transform data during mapping, ensuring compatibility and consistency.
- Data Validation: Validation rules and data quality checks to verify data accuracy and compliance with predefined criteria.
- Complex Transformations: Support for complex data transformations, aggregations, calculations, and conditional logic to handle various data mapping scenarios.
- Error Handling: Robust error handling mechanisms for capturing, managing, and resolving errors during data mapping processes.
- Version Control: Versioning capabilities for managing changes to data mapping logic and maintaining a history of revisions.
- Automation: Automation and job scheduling features to accelerate data mapping and eliminate any manual intervention.
Leverage AI-Powered Data Mapping with Astera
To sum up our discussion so far, data mapping is a crucial step in practically all data processes, such as data integration and data warehousing. It facilitates the smooth flow of data from one point to another and keeps your data free from duplicates, errors, and inaccuracies.
While there are different data mapping techniques, including manual and semi-automated approaches, AI data mapping can automate all mapping tasks with minimal human input.
Astera is a complete AI-powered data management solution that has helped several institutions and enterprises integrate their data sources through intuitive and robust data mapping. With Astera, you can accelerate your data analysis and get real-time insights.
Get in touch today to see how Astera and your data will get along.


